LLMs get their dance on: Bytedance open-sources Kubernetes-based LLM inferencing platform
ByteDance's release of AIBrix appears to be a significant advancement in the practical application of Large Language Models (LLMs), particularly within enterprise environments. This Kubernetes-based serving stack, specifically designed to augment vLLM, leverages ByteDance's extensive experience deploying LLMs at scale. The project addresses the critical transition from single-instance LLM deployments, readily facilitated by vLLM, to the complexities of large-scale, production-grade systems. AIBrix, therefore, fills a crucial gap by providing a cloud-native solution that prioritizes scalability, reliability, and efficiency.
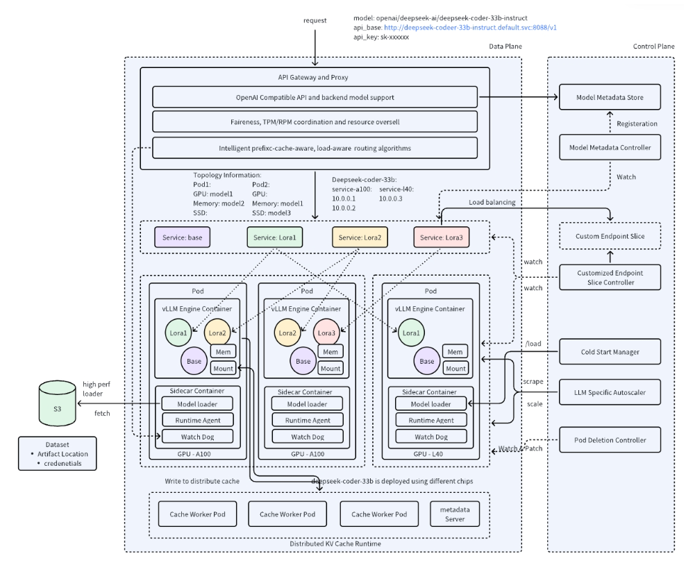
The core challenge tackled by AIBrix is the orchestration of LLMs within a distributed environment. While vLLM simplifies the initial deployment, managing a fleet of LLM instances introduces complexities in routing, autoscaling, and ensuring fault tolerance. AIBrix provides the architectural scaffolding necessary to construct a robust inference infrastructure. This is achieved through a suite of features tailored to the demands of enterprise-level LLM deployments.
One of the key innovations within AIBrix is its high-density LoRA management. Low-Rank Adaptation (LoRA) allows for the efficient customization of LLMs, enabling the creation of specialized models witho computational overhead of training entirely new networks. AIBrix streamlines this process, allowing for the dynamic loading and unloading of LoRA adaptations, optimizing resource utilization and reducing operational costs. This is crucial for applications requiring diverse model variations, such as personalized recommendation systems or domain-specific chatbots.
Furthermore, AIBrix introduces an advanced LLM gateway, a sophisticated traffic management system that intelligently routes incoming requests across multiple LLM instances. This gateway optimizes workload distribution, minimizing latency and ensuring efficient resource utilization. The gateway's design reflects a deep understanding of the unique traffic patterns generated by LLM applications, allowing for fine-grained control over request handling.
To address the dynamic nature of LLM workloads, AIBrix incorporates an application-tailored autoscaler. This component dynamically adjusts the number of LLM instances based on real-time demand, ensuring optimal performance while minimizing resource waste. This is a significant improvement over traditional autoscaling mechanisms, which often struggle to adapt to the fluctuating and unpredictable nature of LLM traffic.
A unified AI runtime standardizes metric collection and model management, simplifying the operational complexities of LLM deployments. This runtime provides a consistent interface for monitoring and controlling LLM instances. A distributed inference architecture enables the handling of large workloads across multiple nodes, ensuring scalability and resilience. The distributed KV cache further enhances performance by efficiently managing and reusing key-value data across LLM instances.

AIBrix supports diverse GPU hardware, allowing organizations to leverage a mix of GPU types, balancing performance and cost. And proactive GPU hardware failure detection ensures system reliability, minimizing downtime and mitigating potential disruptions.
AIBrix is positioned as a community-driven initiative, fostering collaboration between practitioners and researchers. The project's roadmap includes further enhancements, such as expanding the distributed KV cache, integrating resource management principles, and optimizing computational efficiency through roofline-based profiling.
AIBrix distinguishes itself from other cloud-native solutions by its tight integration with vLLM, enabling specialized features like fast model loading and targeted autoscaling. This focus on co-design, prioritizing the synergy between the system and inference engine, sets AIBrix apart. It is an instantiation of a production hardened Kubernetes stack for vLLM, intended for large scale deployments. While other projects address similar challenges, AIBrix offers a comprehensive and integrated solution, demonstrating ByteDance's commitment to advancing the practical application of LLMs.